Beratungssituation mit Verbrauchsdiagrammen

Klimaverträglichkeitsprüfung: Warum Infrastrukturprojekte heute anders geplant und geprüft werden müssen

Seit August 2024 führt die LEKA MV systematisch Klimaverträglichkeitsprüfungen für EFRE-kofinanzierte Infrastrukturvorhaben durch. Bis Ende 2025 wurden 114 Prüfungen abgeschlossen. Damit übernahm die LEKA MV ein neues Aufgabenfeld im Förderverfahren und eine zentrale Rolle an der Schnittstelle zwischen Antragstellenden und Bewilligungsbehörden.

Straßen, Gebäude, Netze oder technische Anlagen prägen Regionen oft über Jahrzehnte. Gleichzeitig steigen die Anforderungen an Klimaschutz und Klimaanpassung deutlich. Genau hier setzt die Klimaverträglichkeitsprüfung an. Sie stellt sicher, dass öffentliche Infrastrukturinvestitionen langfristig tragfähig sind.

Die Klimaverträglichkeitsprüfung verbindet Klimaschutz, Vorsorge und Förderpraxis. Für viele Akteure in Mecklenburg-Vorpommern bedeutete dies neue Anforderungen und veränderte Abläufe.

Neue Anforderungen für Infrastrukturvorhaben in Mecklenburg-Vorpommern

Seit Beginn der EFRE-Förderperiode 2021–2027 gelten verbindliche Vorgaben der Europäischen Union. Bestimmte Infrastrukturinvestitionen müssen ihre Klimaverträglichkeit nachweisen, um förderfähig zu sein. Diese Vorgaben betreffen nicht jedes Vorhaben, sondern Infrastrukturprojekte mit EU-Kofinanzierung.

EFRE steht für den Europäischen Fonds für regionale Entwicklung. Über diesen Fonds unterstützt die EU Regionen bei Infrastruktur, wirtschaftlicher Entwicklung und Klimaschutz. In Mecklenburg-Vorpommern fließen EFRE-Mittel unter anderem in Verkehrs-, Energie- und öffentliche Gebäude-Infrastrukturprojekte.

Die Klimaverträglichkeitsprüfung ist dabei kein freiwilliges Instrument. Sie ergibt sich aus europäischen Fördervorgaben und dem Grundsatz „Do no significant harm“. Dieser Grundsatz verlangt, dass geförderte Vorhaben keinen erheblichen Schaden für Klima- und Umweltziele verursachen.

Wer die Klimaverträglichkeitsprüfung durchlaufen muss

Antragstellende für die Klimaverträglichkeitsprüfung sind vor allem Kommunen, Unternehmen, kommunale Unternehmen, Zweckverbände sowie weitere öffentliche Träger. Voraussetzung ist, dass das Vorhaben im Rahmen eines EFRE-kofinanzierten Förderprogramms beantragt wird.

Das betrifft nicht nur klassische EFRE-Infrastrukturprojekte. Auch mehrere Landesförderprogramme, etwa im Bereich Klimaschutz, binden EFRE-Mittel ein. In diesen Fällen ist die Klimaverträglichkeitsprüfung ebenfalls Bestandteil des Antragsverfahrens und Voraussetzung für eine Bewilligung.

Eine Klimaverträglichkeitsprüfung ist erforderlich, wenn es sich bei dem Fördervorhaben um eine Infrastruktur im Sinne der EU-Vorgaben mit einer Lebensdauer von mindestens fünf Jahren handelt.

Für kleinere Vorhaben mit Fördersummen bis zu einer Million Euro ist nur eine stark vereinfachte Prüfung mit wenigen Angaben nötig. Reine private Investitionen ohne EFRE-Bezug fallen nicht unter dieses Verfahren.

Ein neues Aufgabenfeld bei der LEKA MV

Vor diesem Hintergrund übernahm die LEKA MV im Jahr 2024 ein neues Aufgabenfeld. Sie ist für die fachliche Durchführung der Klimaverträglichkeitsprüfung von EFRE-kofinanzierten Infrastrukturvorhaben zuständig.

Im Jahr 2025 führte die LEKA MV 90 Klimaverträglichkeitsprüfungen durch und stand dabei Antragstellenden und Bewilligungsbehörden bei Fragen zur Seite.

Die Klimaverträglichkeitsprüfung ist kein zusätzlicher Formalismus. Sie ist ein wichtiger Bestandteil zukunftssicherer Infrastrukturplanung“, erläutert Dr. Arndt Brachat, Projektleiter CO₂-Bilanzierung von EFRE-Förderprojekten.

Was Klimaverträglichkeit konkret bedeutet

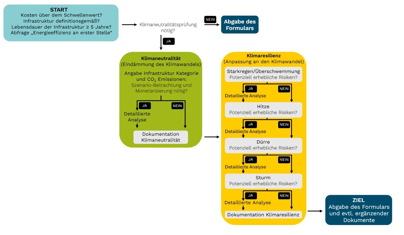
Die Klimaverträglichkeitsprüfung betrachtet zwei zentrale Aspekte. Beide sind gleichwertig und verbindlich.

Zum einen prüft sie die prognostizierten Treibhausgasemissionen der Infrastruktur nach Durchführung des konkreten Vorhabens. Je nach Infrastrukturkategorie reichen vereinfachte Angaben aus. Nur bei sehr emissionsintensiven Projekten sind vertiefende Berechnungen erforderlich.

Zum anderen bewertet die Prüfung die Anpassung an den Klimawandel. Betrachtet werden Risiken durch Starkregen, Überschwemmung, Hitze, Dürre und Sturm. Ziel ist es, Infrastruktur von Beginn an widerstandsfähig zu planen.

Klimaschutz und Klimaanpassung müssen zusammen gedacht werden. Nur so bleiben Investitionen dauerhaft tragfähig“, so Dr. Arndt Brachat.

Übersicht des Prüfaufbaus

Schnittstelle zwischen Antragstellenden und Bewilligungsbehörden

In Mecklenburg-Vorpommern erfolgt die Klimaverträglichkeitsprüfung in enger Zusammenarbeit mit dem Ministerium für Klimaschutz, Landwirtschaft, ländliche Räume und Umwelt sowie dem Landesförderinstitut Mecklenburg-Vorpommern.

Antragstellende erfassen ihre Angaben digital im Online-Tool zur Klimaverträglichkeitsprüfung. Die LEKA MV prüft diese fachlich auf Vollständigkeit und Plausibilität. Anschließend übermittelt sie das Ergebnis an die Bewilligungsbehörde und die Antragsstellenden.

Die Entscheidung über den Förderantrag trifft weiterhin die Bewilligungsstelle.

Unsere Aufgabe ist es, fachliche Klarheit zu schaffen und den Prüfprozess für alle Beteiligten nachvollziehbar zu gestalten“, erklärt Dr. Arndt Brachat.

Lernen im laufenden Betrieb

Die Anfangszeit war für viele Beteiligte eine Phase des Lernens. Antragstellende setzten sich erstmals systematisch mit Klimaneutralität und Klimaresilienz auseinander. Gleichzeitig entwickelten sich Leitfäden, Verfahren und digitale Werkzeuge weiter.

Alle Informationen zur Klimaverträglichkeitsprüfung sowie der Einstieg in das Verfahren sind zentral gebündelt unter https://tools.mv-effizient.de/. Dort wird die Klimaverträglichkeitsprüfung gestartet und Schritt für Schritt durchgeführt.

Viele Projekte profitieren davon, Klimafragen frühzeitig in die Planung einzubeziehen“, so Dr. Arndt Brachat.

Klimaverträglichkeitsprüfung als neuer Standard

Die Klimaverträglichkeitsprüfung zeigt, wie sich Anforderungen an Infrastrukturprojekte dauerhaft verändern. Klimaschutz und Klimaanpassung sind heute feste Bestandteile öffentlicher Förderung. Sie gelten nicht mehr als nachgelagerte Zusatzanforderung.

Mit diesem Aufgabenfeld trägt die LEKA MV dazu bei, europäische Vorgaben praxisnah umzusetzen. Gleichzeitig unterstützt sie Antragstellende dabei, Förderverfahren sicher und planbar zu gestalten.

 

Fazit

Die Klimaverträglichkeitsprüfung ist seit der EFRE-Förderperiode 2021–2027 ein verbindlicher Bestandteil der Förderung von Infrastrukturprojekten in Mecklenburg-Vorpommern. Sie gilt für EFRE-kofinanzierte Vorhaben ab einer erwarteten Lebensdauer von mindestens fünf Jahren. Geprüft werden können sowohl Treibhausgasemissionen als auch Klimaresilienz.

Im August 2024 setzte die LEKA MV dieses Aufgabenfeld erstmals vollständig in der Praxis um und führte bis Ende 2025 114 Prüfungen durch. Damit unterstützt sie Kommunen, Unternehmen und weitere Antragstellende dabei, EU-Vorgaben rechtssicher umzusetzen und Klimaschutz frühzeitig in die Planung von Infrastrukturprojekten zu integrieren.